AdvancedRemoteInfo 0.7.0. Beta
Author:
MasterBootRecord.de
Date: 04/10/2010 Size: 5.01 MB License: Freeware Requires: Win All Downloads: 50855 times ![]() Restore Missing Windows Files |
![]() Download@Authors Site Download@MajorGeeks Download@MajorGeeks
|
MajorGeeks: Setting the standard for editor-tested, trusted, and secure downloads since 2001. |

Get free antivirus with AI-powered online scam detection Download Free!
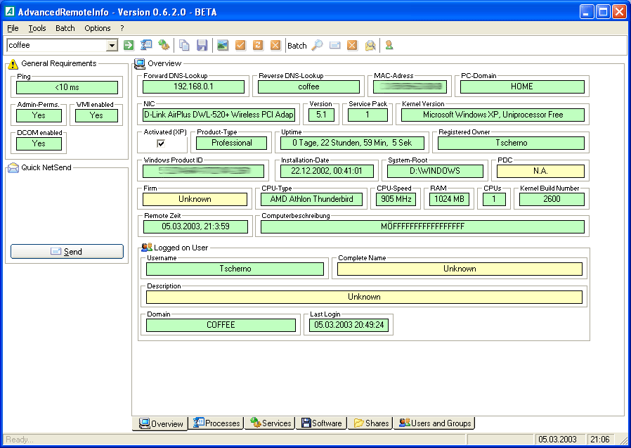
AdvancedRemoteInfo allows you to gather various information about a remote Windows PC on the network. It includes information about hardware, installed software, network configuration, shares and printers, users and much more. You can also interact with the remote machine and terminate processes, start/stop services, send messages and even uninstall software remotely. AdvancedRemoteInfo also offers screenshot capture of the remote desktop, remote shutdown and batch operations to process multiple machines. The information can be exported to Excel , delimited or HTML format. You need administrative privileges on the remote machine to make use of all features.

Top Downloads In System Info




