NoVirusThanks Process Logger Service 1.6.0.0
|
Author:
NoVirusThanks Company Srl
Date: 04/01/2023 Size: 46 MB License: Subscription $ 19.99+ Per Year Requires: 11|10|8|7 Downloads: 8691 times Restore Missing Windows Files |
Download (EXE)
|
MajorGeeks: Setting the standard for editor-tested, trusted, and secure downloads since 2002. |
Get free antivirus with AI-powered online scam detection Download Free!
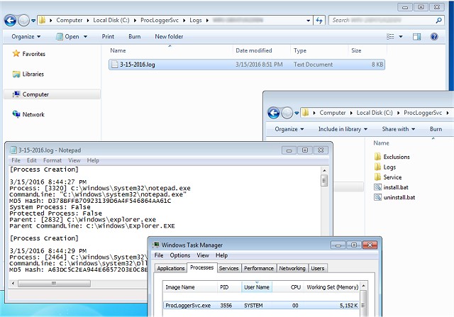
NoVirusThanks Process Logger Service monitors executed processes within your system and then saves event data to a log file for review.
It will save all process-related information, including process name/ID, parent process, file description, file company name, command-line string, and much more.
There isn't a GUI included with NoVirusThanks Process Logger Service so it simply runs as a service in the background, thus supporting Standard User Account, Multi-Users, Fast User Switching and so on. You also have the ability to create custom exclusion rules (including wildcards) in order to leave out specific log specific events.
It will save all process-related information, including process name/ID, parent process, file description, file company name, command-line string, and much more.
There isn't a GUI included with NoVirusThanks Process Logger Service so it simply runs as a service in the background, thus supporting Standard User Account, Multi-Users, Fast User Switching and so on. You also have the ability to create custom exclusion rules (including wildcards) in order to leave out specific log specific events.
Limitations:
30-Day Tial
Screenshot for NoVirusThanks Process Logger Service





Tactical Briefings