SysTools Backup & Restore 7.3.1
Author:
SysTools Software
Date: 06/03/2025 Size: 162-228 MB License: Shareware $19.00 Requires: 11|10|macOS Downloads: 865 times ![]() Restore Missing Windows Files |
Download (EXE) Download (Mac)
|
MajorGeeks: Setting the standard for editor-tested, trusted, and secure downloads since 2001. |

Get free antivirus with AI-powered online scam detection Download Free!
SysTools Backup & Restore: Simple, Reliable Backup and Recovery for Windows
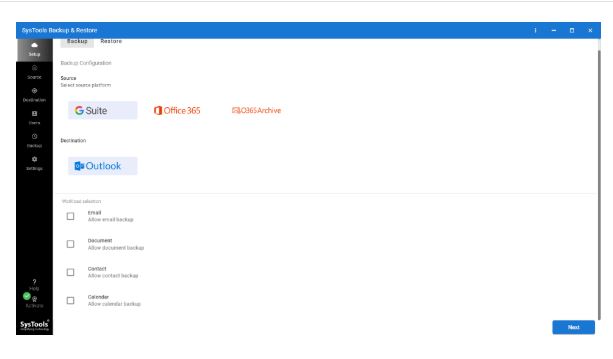
SysTools Backup & Restore is a user-friendly utility that lets anyone working with Windows systems easily create and restore backups. Whether you are a home user wanting to back up personal files or an IT professional managing large corporate data, this tool provides a simple, reliable way to back up everything that matters without drowning you in complicated settings.
Whether you're a home user, small business owner, or IT pro, reliable backups matter. You can effortlessly safeguard family photos, financial records, and software installations without needing tech expertise. Small business owners benefit by protecting vital data like invoices, client files, and project folders. IT professionals can streamline routine backups of user profiles and shared drives with minimal configuration. And when disaster strikes—be it a system crash, ransomware attack, or accidental deletion—having a recovery plan in place ensures you’re not starting from scratch.
Getting Started
SysTools Backup & Restore is built for people who want backups to work without much manual effort. The clean interface allows you to create complete backups of files, folders, and entire drives with just a few clicks. You can save backups locally, on external drives, or across a network.
Restoration is straightforward: pick your backup, select the desired data, and recover it. Easy peasy. The software doesn't just overwrite everything when you restore; you get options to selectively recover specific files or folders, which can be a huge time-saver if you only need one piece of a larger backup.
Key Features
SysTools Backup & Restore covers all the major bases you'd expect and throws in a few extras:
Pros and Cons
Pros:
Cons:
Geek Verdict
SysTools Backup & Restore is a no-nonsense tool that fits perfectly into daily life. If you need a professional Windows backup tool that doesn't overcomplicate things and gets the job done without constant babysitting, this is worth a look. It's useful for small businesses or IT teams needing a fast, reliable way to back up and restore user data. Sure, it's not dripping with flashy extras, but when it comes to secure, efficient backup and restore tasks, it delivers exactly what you need, which is what you need in a backup software.
Limitations:
The trial version of SysTools Backup & Restore Tool will backup/restore complete data(Email, Contacts, Calendar, etc) for two users.
Editor's Note:
Microsoft .NET framework 4.5 or above should be installed.

Top Downloads In Local Backup




