Easy RoboCopy 1.0.16
|
Author:
Tribblesoft
Date: 03/16/2022 Size: 322 KB License: Open Source Requires: 11|10|8|7 Downloads: 29226 times Restore Missing Windows Files |
Download@Authors Site Download@MajorGeeks Download@MajorGeeks
|
MajorGeeks: Setting the standard for editor-tested, trusted, and secure downloads since 2002. |
Get free antivirus with AI-powered online scam detection Download Free!
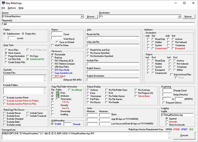
Easy RoboCopy is a graphical user interface for Microsoft RoboCopy, a command-line tool for copying files and folders.
Microsoft RoboCopy is very fast, fault-tolerant, and has dozens of parameters to customize the copy process, such as filtering by name, attributes, synchronizing folders, etc.
Easy RoboCopy is a graphical user interface (GUI) for RoboCopy. It shows all the options on one form with descriptive names and tooltip help. As options are selected, the corresponding command line is displayed and may be executed directly or saved to a batch file. Run the program and click the help button for more information.
Easy RoboCopy requires a one-time installation but can be copied and used as a portable app. The source code is included.
Similar:
The Ultimate List of Every Known File Explorer Keyboard Shortcut
How to Change Default Drag and Drop Action in Windows
How to Reset Folder View Settings in Windows 10
How to Change Folder View Template for All Folders in Windows 10
How to Show Hidden Files, Folders, or Drives
Microsoft RoboCopy is very fast, fault-tolerant, and has dozens of parameters to customize the copy process, such as filtering by name, attributes, synchronizing folders, etc.
Easy RoboCopy is a graphical user interface (GUI) for RoboCopy. It shows all the options on one form with descriptive names and tooltip help. As options are selected, the corresponding command line is displayed and may be executed directly or saved to a batch file. Run the program and click the help button for more information.
Easy RoboCopy requires a one-time installation but can be copied and used as a portable app. The source code is included.
Similar:
Screenshot for Easy RoboCopy





Tactical Briefings